支持多平台安装,不限制设备数。架设本地/云端访问(可非自己资源)。多参数拓扑审查报警邮件通知,并不断持续更新新功能。
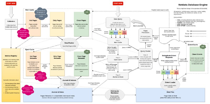
Netdata预计很多人都看过,听过。MJJ可以视为一个云探针。抽取的数据全面,指标太多了。校长之前的epyc世界第一也用它做仪表盘
此次更新是面向收费了的,而且很多人不知道Netdata是持续性更新中,2017年和2019年的教程和现在看到的netdata完全不一样,包括1月份抱怨的功能在issue提出后立马修正2月份更替等一直持续的不断更新中。最重要的是中文区内居然没人出这方面的教程🍋
不是我吹,一直维护探针类监控项目的确实没几个,虽然图标和指标还是看不惯。但是这个老用户头衔还是要保住的🌝
长话短说:把号撸起来,用不用以后再说截稿2023年2月22日保留老用户免费早鸟计划头衔
区别 报价 Github
Are.na —— 一间内向的互联网公共阅览室
🫧 没有广告,没有点赞,没有算法推荐,没有数据留存,商业运转仅靠会员订阅和一次众筹。这就是 Are.na,一个内容收藏站、灵感策展室和思想连通器
🏕 如果说在创意领域颇为流行的 Pinterest 是一座精美的商业书店,那么 Are.na 就是一间户外的开放阅览室:你可以搭建属于自己的知识空间(支持几乎所有文件格式),也可以看到别人的独家收藏(而不是雷同的推荐),如果兴趣相投你们还可以一同装点内容橱窗
💡 Are.na 上的浏览体验就像是分头在逛一处实体空间,没有算法销售塞内容给你,任凭自己的兴趣移步换景,偶尔结识另一位漂流者,这便是它的独特气质。你可以发现「凝固时间的摄影合集」,「奇艺淫巧的骇客生活」甚至是一座「线上花园」
🫰 如果想多了解一些它的背景、团队成员、未来路线图,可以在它知无不谈的介绍页找到相关的全部内容。那么,试试吧
🫧 没有广告,没有点赞,没有算法推荐,没有数据留存,商业运转仅靠会员订阅和一次众筹。这就是 Are.na,一个内容收藏站、灵感策展室和思想连通器
🏕 如果说在创意领域颇为流行的 Pinterest 是一座精美的商业书店,那么 Are.na 就是一间户外的开放阅览室:你可以搭建属于自己的知识空间(支持几乎所有文件格式),也可以看到别人的独家收藏(而不是雷同的推荐),如果兴趣相投你们还可以一同装点内容橱窗
💡 Are.na 上的浏览体验就像是分头在逛一处实体空间,没有算法销售塞内容给你,任凭自己的兴趣移步换景,偶尔结识另一位漂流者,这便是它的独特气质。你可以发现「凝固时间的摄影合集」,「奇艺淫巧的骇客生活」甚至是一座「线上花园」
🫰 如果想多了解一些它的背景、团队成员、未来路线图,可以在它知无不谈的介绍页找到相关的全部内容。那么,试试吧
ChatGPT,扒掉了国产AI的底裤 2021年6月,一个重磅消息震撼简体中文网络,中国人工智能专利申请数量达到11万,首次超越美国。这又是我的国厉害了的一个重磅证据。
然而看看这些专利都是干什么的?
这些专利中,用于安防的占比超过一半,达到53.8%,比如人脸识别、指纹识别、体态识别,用于金融占比15.8%,用于营销占比11.6%。
换句话说,我们的人工智能一个是用来盯人,一个是用来盯人的钱包。
相关:阿里云正在清理与ChatGPT有关的服务
#魔幻现实 #AI #隐私安全
然而看看这些专利都是干什么的?
这些专利中,用于安防的占比超过一半,达到53.8%,比如人脸识别、指纹识别、体态识别,用于金融占比15.8%,用于营销占比11.6%。
换句话说,我们的人工智能一个是用来盯人,一个是用来盯人的钱包。
相关:阿里云正在清理与ChatGPT有关的服务
#魔幻现实 #AI #隐私安全
▎【避坑HostHatch】改邮箱被发现直接删鸡,不退款
前情提要
https://hostloc.com/thread-1126807-1-1.html
完整截图
PayPal争议成功 退款了
既然你不允许账号买卖,那还专门留了一个邮箱自助更改的地方
hosthatch15秒回工单,真的快哦
强制国人进行10刀的push交易呗。
他那个破鸡再加上10刀,真就彰显出了尊贵的气
👤 hostlocmjj
🕔 2023-02-17 19:19:00
🏷 #hostloc
前情提要
https://hostloc.com/thread-1126807-1-1.html
完整截图
PayPal争议成功 退款了
既然你不允许账号买卖,那还专门留了一个邮箱自助更改的地方
hosthatch15秒回工单,真的快哦
强制国人进行10刀的push交易呗。
他那个破鸡再加上10刀,真就彰显出了尊贵的气
👤 hostlocmjj
🕔 2023-02-17 19:19:00
🏷 #hostloc
🎙️ Snipd 是由一家瑞士初创公司开发的播客 App,它的特点在于通过 AI 将音频内容转录成文本,并可生成笔记。它的核心功能如下:
🔻 自动生成播客节目的文字版本(目前仅支持英文),并根据内容分出章节和概要,特别适用于语速较快的播客以及帮助用户快速定位内容
🔻 可以一键(Create Snip)创建文字笔记,App 会自动提取上下文,而后用户便可在文字页定位笔记的开头与结尾,同时该笔记支持导出到 Readwise, Notion, Obsidian 等应用。用户也可以将耳机的「上一首」或「下一首」设置为笔记快捷键
🔻 用户可以选择网页或视频两种形式来分享播客片段,网页会展示音频、转录文字、内容总结和节目笔记,而视频则包含同步的音频和文字。App 中也有专门的发现板块,集合了各类推荐节目的片段 feed 流
🔓 Snipd 的联合创始人 Kevin Smith 在一次采访中表示 Snipd 的主要目标是帮助人们从播客中获取知识,并提升这一流程中的体验。因为据研究表明,多达 74% 的听众在使用播客来“学习新东西”,而这也呼应了 Snipd 所设定的使命 —— 在播客中「解锁知识」
【软件名称】贝瓦儿歌
【软件支持】iPhone、iPad
【软件大小】128.2M
【软件价格】免费
【有无内购】无
【软件功能】儿歌
【功能简介】涵盖国内外超过14,000部经典儿歌、英文启蒙、热门精品动画、诗词国学、成语故事、睡前故事,儿童绘本等原创及优质引进内容;一个应用就能帮助小朋友训练语言,学习知识,启迪心智,培养习惯,安抚哄睡,认知行为。
高级版解锁付费视频,会员有效期到2099年。
【store版下载】https://apps.apple.com/cn/app/id716603240
【高级版ipa下载】https://t.me/FiShareBot?start=file_zn36jswztv9gt3HGd8im
研究:ChatGPT 在做什么以及它为什么起作用?
ChatGPT可以自动生成一些表面上看起来像人类书写文本的东西,这是非常了不起的,也是出乎意料的。但是它是怎么做到的呢?为什么它有效?这篇文章的目的是粗略概述 ChatGPT 内部运行逻辑,然后探讨为什么它可以如此出色地生成我们认为有意义的文本。阅读全文
—— 沃尔夫勒姆研究公司
ChatGPT可以自动生成一些表面上看起来像人类书写文本的东西,这是非常了不起的,也是出乎意料的。但是它是怎么做到的呢?为什么它有效?这篇文章的目的是粗略概述 ChatGPT 内部运行逻辑,然后探讨为什么它可以如此出色地生成我们认为有意义的文本。阅读全文
—— 沃尔夫勒姆研究公司
全球主机交流论坛 - 美国VPS综合讨论
转让个泰国AIS的eSIM卡
转让个泰国AIS的eSIM卡
你需要知道的近年来重要的数据泄露事件,为什么有人能够通过外网社交平台也能够定位某些人
我们处于一个数据的时代,历年来泄露的数据为黑客和其它组织提供了一个强大的工具,而你需要了解这些信息的来源。
2018年QQ用户数据泄露事件暴露了8亿条QQ用户信息,主要涉及QQ用户的手机绑定信息。
2019年11月起,某学生对淘宝实施了长达八个月的数据爬取并盗走大量用户数据。在阿里巴巴注意到这一问题前,已经有超过11亿8千多万条用户信息泄露。
2020年3月4日,5.38亿条微博用户信息泄露,其中1.72 亿有账号基本信息,含绑定手机号数据。
2020年11月23日,有用户在黑客论坛放出了一个44.65GB社工库信息包,该库就包含了此前所泄露的大约5.38亿微博用户数据、8亿条QQ用户数据、75万条车主信息、某保险公司10万条数据、70万条企业数据、部分快递信息和某贷视频照片。这些信息被众多的人广泛获取。
2021年12月,中国初创公司Socialarks(笨鸟社交)泄露了400GB数据,由于ElasticSearch数据库设置错误,泄露了超过3.18亿条用户记录,涉及到Instagram、领英、Facebook等多个社交平台的用户信息。
2022年3月,超过2亿条国内个人信息在国外暗网论坛兜售,可能来自微博、QQ等多个社交媒体,包括姓名、手机号、邮箱、密码等信息。
2022年9月,某地方公安局的一个数据库暴露于公网且未设置密码从而被黑客入侵,这批泄露自公安局的数据由总计逾23TB的多个部分构成,涉及逾十亿中国大陆居民,包含姓名、地址、出生地、身份证号码、照片、手机号码和刑事案件资讯。在外媒大量报道后的一段时间后该数据库才下线。此次泄露被认为是有史以来最大的中国公民信息泄密事件。
2023年2月,约45亿条中国快递地址库内个人信息被泄露,包括姓名、地址、手机号等信息。该事件是近年来最危险的泄密事件。
如下是部分外网社交媒体重要的泄露事件,显然也会被利用来关联中国用户的信息。
2019年12月,一个黑客组织获取了超过3亿个Facebook账号的数据,包括姓名、电话号码、Facebook ID等信息,这些数据被发现在一个未加密的数据库中。
2021年4月,Facebook的一项数据泄露事件影响了超过5.3亿用户,包括姓名、电话号码、生日、电子邮件地址等信息,这些数据被发现在暗网论坛上免费提供。
2020年5月,Telegram的一个数据库被发现在暗网论坛上出售,包含了约7000万个用户的电话号码和Telegram唯一用户ID,这些数据可能来自于2019年的一次数据泄露事件,当时黑客利用了Telegram的联系人导入功能,获取了用户的信息。
2020年6月,Telegram遭到又一次数据泄露事件,未知的黑客在暗网论坛上公开了其用户的个人信息,包括电话号码、Telegram唯一用户ID和其他敏感信息,据称影响了约4000万用户。
2022年7月,Twitter确认了一次数据泄露事件,是由一个已经修复的零日漏洞导致的,该漏洞允许黑客将电子邮件地址和电话号码与用户账号关联,从而编制了一个包含540万个用户账号信息的列表。
2023年1月,一个自称StayMad的黑客声称泄露了超过2亿推特个用户的个人数据,包括一些高调的账号,如谷歌CEO Sundar Pichai, Donald Trump Jr., SpaceX, CBS Media, NBA, WHO等,这些数据包括姓名、电话号码、电子邮件地址、密码等信息。
显然我们正处于一个数据“大繁荣”的时代,泄密事件从来没有停止过。这也告诉我们在互联网上没有谁可以保证信息是安全的。
我们处于一个数据的时代,历年来泄露的数据为黑客和其它组织提供了一个强大的工具,而你需要了解这些信息的来源。
2018年QQ用户数据泄露事件暴露了8亿条QQ用户信息,主要涉及QQ用户的手机绑定信息。
2019年11月起,某学生对淘宝实施了长达八个月的数据爬取并盗走大量用户数据。在阿里巴巴注意到这一问题前,已经有超过11亿8千多万条用户信息泄露。
2020年3月4日,5.38亿条微博用户信息泄露,其中1.72 亿有账号基本信息,含绑定手机号数据。
2020年11月23日,有用户在黑客论坛放出了一个44.65GB社工库信息包,该库就包含了此前所泄露的大约5.38亿微博用户数据、8亿条QQ用户数据、75万条车主信息、某保险公司10万条数据、70万条企业数据、部分快递信息和某贷视频照片。这些信息被众多的人广泛获取。
2021年12月,中国初创公司Socialarks(笨鸟社交)泄露了400GB数据,由于ElasticSearch数据库设置错误,泄露了超过3.18亿条用户记录,涉及到Instagram、领英、Facebook等多个社交平台的用户信息。
2022年3月,超过2亿条国内个人信息在国外暗网论坛兜售,可能来自微博、QQ等多个社交媒体,包括姓名、手机号、邮箱、密码等信息。
2022年9月,某地方公安局的一个数据库暴露于公网且未设置密码从而被黑客入侵,这批泄露自公安局的数据由总计逾23TB的多个部分构成,涉及逾十亿中国大陆居民,包含姓名、地址、出生地、身份证号码、照片、手机号码和刑事案件资讯。在外媒大量报道后的一段时间后该数据库才下线。此次泄露被认为是有史以来最大的中国公民信息泄密事件。
2023年2月,约45亿条中国快递地址库内个人信息被泄露,包括姓名、地址、手机号等信息。该事件是近年来最危险的泄密事件。
如下是部分外网社交媒体重要的泄露事件,显然也会被利用来关联中国用户的信息。
2019年12月,一个黑客组织获取了超过3亿个Facebook账号的数据,包括姓名、电话号码、Facebook ID等信息,这些数据被发现在一个未加密的数据库中。
2021年4月,Facebook的一项数据泄露事件影响了超过5.3亿用户,包括姓名、电话号码、生日、电子邮件地址等信息,这些数据被发现在暗网论坛上免费提供。
2020年5月,Telegram的一个数据库被发现在暗网论坛上出售,包含了约7000万个用户的电话号码和Telegram唯一用户ID,这些数据可能来自于2019年的一次数据泄露事件,当时黑客利用了Telegram的联系人导入功能,获取了用户的信息。
2020年6月,Telegram遭到又一次数据泄露事件,未知的黑客在暗网论坛上公开了其用户的个人信息,包括电话号码、Telegram唯一用户ID和其他敏感信息,据称影响了约4000万用户。
2022年7月,Twitter确认了一次数据泄露事件,是由一个已经修复的零日漏洞导致的,该漏洞允许黑客将电子邮件地址和电话号码与用户账号关联,从而编制了一个包含540万个用户账号信息的列表。
2023年1月,一个自称StayMad的黑客声称泄露了超过2亿推特个用户的个人数据,包括一些高调的账号,如谷歌CEO Sundar Pichai, Donald Trump Jr., SpaceX, CBS Media, NBA, WHO等,这些数据包括姓名、电话号码、电子邮件地址、密码等信息。
显然我们正处于一个数据“大繁荣”的时代,泄密事件从来没有停止过。这也告诉我们在互联网上没有谁可以保证信息是安全的。
我不是咕咕鸽——VPS折腾不完全记录
大白话!简单解释ChatGPT和OpenAI还有API KEYS
大白话!简单解释ChatGPT和OpenAI还有API KEYS